Including the commands you already used, I will try my best to detail what can be done to do some forensic operations in an executable file.
The humble strings command can be useful to visualize text error messages which give hints of the binary functionalities. It also a simple way for detecting packed binaries as in the example (frequent with malware binaries):
$strings exe_file
UPX!
...
PROT_EXEC|PROT_WRITE failed.
$Info: This file is packed with the UPX executable packer http://upx.sf.net $
$Id: UPX 3.91 Copyright (C) 1996-2013 the UPX Team. All Rights Reserved. $
...
UPX!
strings - print the strings of printable characters in files.
For each file given, GNU strings prints the printable character
sequences that are at least 4 characters long (or the number given with
the options below) and are followed by an unprintable character.
file allows to see the executable properties, namely:
- the architecture it targets;
- the OS;
- if dynamically or statically linked;
- if compiled with debugging info or not.
In this example, "not stripped" denotes it was compiled with debugging info included.
$ file exe_file
exe_file: ELF 64-bit LSB executable, x86-64, version 1 (SYSV), dynamically linked, interpreter /lib64/ld-linux-x86-64.so.2, for GNU/Linux 2.6.18, BuildID[sha1]=6f4c5f003e19c7a4bbacb30af3e84a41c88fc0d9, not stripped
file tests each argument in an attempt to classify it. There are three
sets of tests, performed in this order: filesystem tests, magic tests,
and language tests. The first test that succeeds causes the file type
to be printed.
objdump produces the disassembly listing of an executable:
$ objdump -d exe_file
ls: file format Mach-O 64-bit x86-64
Disassembly of section __TEXT,__text:
__text:
100000f20: 55 pushq %rbp
100000f21: 48 89 e5 movq %rsp, %rbp
100000f24: 48 83 c7 68 addq $104, %rdi
100000f28: 48 83 c6 68 addq $104, %rsi
100000f2c: 5d popq %rbp
100000f2d: e9 58 36 00 00 jmp 13912
100000f32: 55 pushq %rbp
100000f33: 48 89 e5 movq %rsp, %rbp
100000f36: 48 8d 46 68 leaq 104(%rsi), %rax
100000f3a: 48 8d 77 68 leaq 104(%rdi), %rsi
...............
objdump also allows to know the compiler used to compile the binary executable:
$ objdump -s --section .comment exe_file
exe_file: file format elf64-x86-64
Contents of section .comment:
0000 4743433a 2028474e 55292034 2e342e37 GCC: (GNU) 4.4.7
0010 20323031 32303331 33202852 65642048 20120313 (Red H
0020 61742034 2e342e37 2d313129 00 at 4.4.7-11).
objdump also lists external functions dynamic linked on run-time:
$ objdump -T exe_file
true: file format elf64-x86-64
DYNAMIC SYMBOL TABLE:
0000000000000000 DF *UND* 0000000000000000 GLIBC_2.2.5 __uflow
0000000000000000 DF *UND* 0000000000000000 GLIBC_2.2.5 getenv
0000000000000000 DF *UND* 0000000000000000 GLIBC_2.2.5 free
0000000000000000 DF *UND* 0000000000000000 GLIBC_2.2.5 abort
0000000000000000 DF *UND* 0000000000000000 GLIBC_2.2.5 __errno_location
0000000000000000 DF *UND* 0000000000000000 GLIBC_2.2.5 strncmp
0000000000000000 w D *UND* 0000000000000000 _ITM_deregisterTMCloneTable
0000000000000000 DF *UND* 0000000000000000 GLIBC_2.2.5 _exit
0000000000000000 DF *UND* 0000000000000000 GLIBC_2.2.5 __fpending
0000000000000000 DF *UND* 0000000000000000 GLIBC_2.2.5 textdomain
0000000000000000 DF *UND* 0000000000000000 GLIBC_2.2.5 fclose
0000000000000000 DF *UND* 0000000000000000 GLIBC_2.2.5 bindtextdomain
0000000000000000 DF *UND* 0000000000000000 GLIBC_2.2.5 dcgettext
0000000000000000 DF *UND* 0000000000000000 GLIBC_2.2.5 __ctype_get_mb_cur_max
0000000000000000 DF *UND* 0000000000000000 GLIBC_2.2.5 strlen
0000000000000000 DF *UND* 0000000000000000 GLIBC_2.4 __stack_chk_fail
0000000000000000 DF *UND* 0000000000000000 GLIBC_2.2.5 mbrtowc
0000000000000000 DF *UND* 0000000000000000 GLIBC_2.2.5 strrchr
0000000000000000 DF *UND* 0000000000000000 GLIBC_2.2.5 lseek
0000000000000000 DF *UND* 0000000000000000 GLIBC_2.2.5 memset
0000000000000000 DF *UND* 0000000000000000 GLIBC_2.2.5 fscanf
0000000000000000 DF *UND* 0000000000000000 GLIBC_2.2.5 close
0000000000000000 DF *UND* 0000000000000000 GLIBC_2.2.5 __libc_start_main
0000000000000000 DF *UND* 0000000000000000 GLIBC_2.2.5 memcmp
0000000000000000 DF *UND* 0000000000000000 GLIBC_2.2.5 fputs_unlocked
0000000000000000 DF *UND* 0000000000000000 GLIBC_2.2.5 calloc
0000000000000000 DF *UND* 0000000000000000 GLIBC_2.2.5 strcmp
0000000000000000 w D *UND* 0000000000000000 __gmon_start__
0000000000000000 DF *UND* 0000000000000000 GLIBC_2.14 memcpy
0000000000000000 DF *UND* 0000000000000000 GLIBC_2.2.5 fileno
0000000000000000 DF *UND* 0000000000000000 GLIBC_2.2.5 malloc
0000000000000000 DF *UND* 0000000000000000 GLIBC_2.2.5 fflush
0000000000000000 DF *UND* 0000000000000000 GLIBC_2.2.5 nl_langinfo
0000000000000000 DF *UND* 0000000000000000 GLIBC_2.2.5 ungetc
0000000000000000 DF *UND* 0000000000000000 GLIBC_2.2.5 __freading
0000000000000000 DF *UND* 0000000000000000 GLIBC_2.2.5 realloc
0000000000000000 DF *UND* 0000000000000000 GLIBC_2.2.5 fdopen
0000000000000000 DF *UND* 0000000000000000 GLIBC_2.2.5 setlocale
0000000000000000 DF *UND* 0000000000000000 GLIBC_2.3.4 __printf_chk
0000000000000000 DF *UND* 0000000000000000 GLIBC_2.2.5 error
0000000000000000 DF *UND* 0000000000000000 GLIBC_2.2.5 open
0000000000000000 DF *UND* 0000000000000000 GLIBC_2.2.5 fseeko
0000000000000000 w D *UND* 0000000000000000 _Jv_RegisterClasses
0000000000000000 DF *UND* 0000000000000000 GLIBC_2.2.5 __cxa_atexit
0000000000000000 DF *UND* 0000000000000000 GLIBC_2.2.5 exit
0000000000000000 DF *UND* 0000000000000000 GLIBC_2.2.5 fwrite
0000000000000000 DF *UND* 0000000000000000 GLIBC_2.3.4 __fprintf_chk
0000000000000000 w D *UND* 0000000000000000 _ITM_registerTMCloneTable
0000000000000000 DF *UND* 0000000000000000 GLIBC_2.2.5 mbsinit
0000000000000000 DF *UND* 0000000000000000 GLIBC_2.2.5 iswprint
0000000000000000 w DF *UND* 0000000000000000 GLIBC_2.2.5 __cxa_finalize
0000000000000000 DF *UND* 0000000000000000 GLIBC_2.3 __ctype_b_loc
0000000000207228 g DO .bss 0000000000000008 GLIBC_2.2.5 stdout
0000000000207220 g DO .bss 0000000000000008 GLIBC_2.2.5 __progname
0000000000207230 w DO .bss 0000000000000008 GLIBC_2.2.5 program_invocation_name
0000000000207230 g DO .bss 0000000000000008 GLIBC_2.2.5 __progname_full
0000000000207220 w DO .bss 0000000000000008 GLIBC_2.2.5 program_invocation_short_name
0000000000207240 g DO .bss 0000000000000008 GLIBC_2.2.5 stderr
objdump displays information about one or more object files. The
options control what particular information to display. This
information is mostly useful to programmers who are working on the
compilation tools, as opposed to programmers who just want their
program to compile and work.
You may run the binary in a VM only created and then discarded just for the purpose of running the binary. Use strace, ltrace, gdb and sysdig to learn more about what the binary is doing at the system calls level at run time.
$strace exe_file
open("/opt/sms/AU/mo/tmp.RqBcjY", O_RDWR|O_CREAT|O_EXCL, 0600) = 3
open("/opt/sms/AU/mo/tmp.PhHkOr", O_RDWR|O_CREAT|O_EXCL, 0600) = 4
open("/opt/sms/AU/mo/tmp.q4MtjV", O_RDWR|O_CREAT|O_EXCL, 0600) = 5
strace runs the specified command until it exits. It intercepts and
records the system calls which are called by a process and the signals
which are received by a process. The name of each system call, its
arguments and its return value are printed on standard error or to the
file specified with the -o option.
$ltrace exe_file
_libc_start_main(0x400624, 1, 0x7ffcb7b6d7c8, 0x400710 <unfinished ...>
time(0) = 1508018406
srand(0x59e288e6, 0x7ffcb7b6d7c8, 0x7ffcb7b6d7d8, 0) = 0
sprintf("mkdir -p -- '/opt/sms/AU/mo'", "mkdir -p -- '%s'", "/opt/sms/AU/mo") = 28
system("mkdir -p -- '/opt/sms/AU/mo'" <no return ...>
--- SIGCHLD (Child exited) ---
<... system resumed> ) = 0
rand(2, 0x7ffcb7b6d480, 0, 0x7f9d6d4622b0) = 0x2d8ddbe1
sprintf("/opt/sms/AU/mo/tmp.XXXXXX", "%s/tmp.XXXXXX", "/opt/sms/AU/mo") = 29
mkstemp(0x7ffcb7b6d5c0, 0x40080b, 0x40081a, 0x7ffffff1) = 3
sprintf("/opt/sms/AU/mo/tmp.XXXXXX", "%s/tmp.XXXXXX", "/opt/sms/AU/mo") = 29
mkstemp(0x7ffcb7b6d5c0, 0x40080b, 0x40081a, 0x7ffffff1) = 4
+++ exited (status 0) +++
ltrace is a program that simply runs the specified command until it
exits. It intercepts and records the dynamic library calls which are
called by the executed process and the signals which are received by
that process. It can also intercept and print the system calls
executed by the program.
It can also be debugged step-by-step with gdb.
The purpose of a debugger such as GDB is to allow you to see what is
going on ''inside'' another program while it executes.
To follow/create dumps of much of its system activity running it, use sysdig as in:
#sudo sysdig proc.name=exe_file
……………….
11569 19:05:40.938743330 1 exe_file (35690) > getpid
11570 19:05:40.938744605 1 exe_file (35690) < getpid
11571 19:05:40.938749018 1 exe_file (35690) > open
11572 19:05:40.938801508 1 exe_file (35690) < open fd=3(<f>/opt/sms/AU/mo/tmp.MhVlrl) name=/opt/sms/AU/mo/tmp.XXXXMhVlrl flags=39(O_EXCL|O_CREAT|O_RDWR) mode=0
11573 19:05:40.938811276 1 exe_file (35690) > getpid
11574 19:05:40.938812431 1 exe_file (35690) < getpid
11575 19:05:40.938813171 1 exe_file (35690) > open
11576 19:05:40.938826313 1 exe_file (35690) < open fd=4(<f>/opt/sms/AU/mo/tmp.5tlBSs) name=/opt/sms/AU/mo/tmp.5tlBSs flags=39(O_EXCL|O_CREAT|O_RDWR) mode=0
11577 19:05:40.938848592 1 exe_file (35690) > getpid
11578 19:05:40.938849139 1 exe_file (35690) < getpid
11579 19:05:40.938849728 1 exe_file (35690) > open
11580 19:05:40.938860629 1 exe_file (35690) < open fd=5(<f>/opt/sms/AU/mo/tmp.CJWQjA) name=/opt/sms/AU/mo/tmp.CJWQjA flags=39(O_EXCL|O_CREAT|O_RDWR) mode=0
sysdig is a tool for system troubleshooting, analysis and explo‐
ration. It can be used to capture, filter and decode system calls
and other OS events.
sysdig can be both used to inspect live systems, or to generate trace
files that can be analyzed at a later stage.
sysdig includes a powerful filtering language, has customizable output, and can be extended through Lua scripts, called chisels.
We will deal again with the static analisys of the binary file itself on the remainder of this answer.
ldd exe_file lists the libraries it uses;
$ ldd exe_file
linux-vdso.so.1 (0x00007ffdf83bd000)
libc.so.6 => /lib/x86_64-linux-gnu/libc.so.6 (0x00007f14d9b32000)
/lib64/ld-linux-x86-64.so.2 (0x000055ededaea000)
ldd prints the shared objects (shared libraries) required by each
program or shared object specified on the command line.
size -A exe_file
$ size -A exe_file
exe_file :
section size addr
.interp 28 4194816
.note.ABI-tag 32 4194844
.note.gnu.build-id 36 4194876
.gnu.hash 28 4194912
.dynsym 216 4194944
.dynstr 90 4195160
.gnu.version 18 4195250
.gnu.version_r 32 4195272
.rela.dyn 24 4195304
.rela.plt 168 4195328
.init 24 4195496
.plt 128 4195520
.text 664 4195648
.fini 14 4196312
.rodata 51 4196328
.eh_frame_hdr 36 4196380
.eh_frame 124 4196416
.ctors 16 6293696
.dtors 16 6293712
.jcr 8 6293728
.dynamic 400 6293736
.got 8 6294136
.got.plt 80 6294144
.data 4 6294224
.bss 16 6294232
.comment 45 0
Total 2306
$ size -d ls
text data bss dec hex filename
122678 4664 4552 131894 20336 ls
The GNU size utility lists the section sizes---and the total
size---for each of the object or archive files objfile in its argument
list. By default, one line of output is generated for each object file
or each module in an archive.
readelf -x .rodata exe_file lists static strings
$ readelf -x .rodata exe_file
Hex dump of section '.rodata':
0x004007e8 01000200 00000000 00000000 00000000 ................
0x004007f8 6d6b6469 72202d70 202d2d20 27257327 mkdir -p -- '%s'
0x00400808 0025732f 746d702e 58585858 58585858 .%s/tmp.XXXXXXXX
0x00400818 585800 XX.
readelf -h exe_file gets ELF header information
$ readelf -h exe_file
ELF Header:
Magic: 7f 45 4c 46 02 01 01 00 00 00 00 00 00 00 00 00
Class: ELF64
Data: 2's complement, little endian
Version: 1 (current)
OS/ABI: UNIX - System V
ABI Version: 0
Type: EXEC (Executable file)
Machine: Advanced Micro Devices X86-64
Version: 0x1
Entry point address: 0x400540
Start of program headers: 64 (bytes into file)
Start of section headers: 3072 (bytes into file)
Flags: 0x0
Size of this header: 64 (bytes)
Size of program headers: 56 (bytes)
Number of program headers: 8
Size of section headers: 64 (bytes)
Number of section headers: 30
Section header string table index: 27
readelf -s exe_file displays symbols
$ readelf -s exe_file
Symbol table '.dynsym' contains 9 entries:
Num: Value Size Type Bind Vis Ndx Name
0: 0000000000000000 0 NOTYPE LOCAL DEFAULT UND
1: 0000000000000000 0 NOTYPE WEAK DEFAULT UND __gmon_start__
2: 0000000000000000 0 FUNC GLOBAL DEFAULT UND __libc_start_main@GLIBC_2.2.5 (2)
3: 0000000000000000 0 FUNC GLOBAL DEFAULT UND system@GLIBC_2.2.5 (2)
4: 0000000000000000 0 FUNC GLOBAL DEFAULT UND sprintf@GLIBC_2.2.5 (2)
5: 0000000000000000 0 FUNC GLOBAL DEFAULT UND mkstemp@GLIBC_2.2.5 (2)
6: 0000000000000000 0 FUNC GLOBAL DEFAULT UND srand@GLIBC_2.2.5 (2)
7: 0000000000000000 0 FUNC GLOBAL DEFAULT UND rand@GLIBC_2.2.5 (2)
8: 0000000000000000 0 FUNC GLOBAL DEFAULT UND time@GLIBC_2.2.5 (2)
Symbol table '.symtab' contains 69 entries:
Num: Value Size Type Bind Vis Ndx Name
0: 0000000000000000 0 NOTYPE LOCAL DEFAULT UND
1: 0000000000400200 0 SECTION LOCAL DEFAULT 1
2: 000000000040021c 0 SECTION LOCAL DEFAULT 2
3: 000000000040023c 0 SECTION LOCAL DEFAULT 3
4: 0000000000400260 0 SECTION LOCAL DEFAULT 4
5: 0000000000400280 0 SECTION LOCAL DEFAULT 5
6: 0000000000400358 0 SECTION LOCAL DEFAULT 6
7: 00000000004003b2 0 SECTION LOCAL DEFAULT 7
8: 00000000004003c8 0 SECTION LOCAL DEFAULT 8
9: 00000000004003e8 0 SECTION LOCAL DEFAULT 9
10: 0000000000400400 0 SECTION LOCAL DEFAULT 10
11: 00000000004004a8 0 SECTION LOCAL DEFAULT 11
12: 00000000004004c0 0 SECTION LOCAL DEFAULT 12
13: 0000000000400540 0 SECTION LOCAL DEFAULT 13
14: 00000000004007d8 0 SECTION LOCAL DEFAULT 14
15: 00000000004007e8 0 SECTION LOCAL DEFAULT 15
16: 000000000040081c 0 SECTION LOCAL DEFAULT 16
17: 0000000000400840 0 SECTION LOCAL DEFAULT 17
18: 00000000006008c0 0 SECTION LOCAL DEFAULT 18
19: 00000000006008d0 0 SECTION LOCAL DEFAULT 19
20: 00000000006008e0 0 SECTION LOCAL DEFAULT 20
21: 00000000006008e8 0 SECTION LOCAL DEFAULT 21
22: 0000000000600a78 0 SECTION LOCAL DEFAULT 22
23: 0000000000600a80 0 SECTION LOCAL DEFAULT 23
24: 0000000000600ad0 0 SECTION LOCAL DEFAULT 24
25: 0000000000600ad8 0 SECTION LOCAL DEFAULT 25
26: 0000000000000000 0 SECTION LOCAL DEFAULT 26
27: 000000000040056c 0 FUNC LOCAL DEFAULT 13 call_gmon_start
28: 0000000000000000 0 FILE LOCAL DEFAULT ABS crtstuff.c
29: 00000000006008c0 0 OBJECT LOCAL DEFAULT 18 __CTOR_LIST__
30: 00000000006008d0 0 OBJECT LOCAL DEFAULT 19 __DTOR_LIST__
31: 00000000006008e0 0 OBJECT LOCAL DEFAULT 20 __JCR_LIST__
32: 0000000000400590 0 FUNC LOCAL DEFAULT 13 __do_global_dtors_aux
33: 0000000000600ad8 1 OBJECT LOCAL DEFAULT 25 completed.6349
34: 0000000000600ae0 8 OBJECT LOCAL DEFAULT 25 dtor_idx.6351
35: 0000000000400600 0 FUNC LOCAL DEFAULT 13 frame_dummy
36: 0000000000000000 0 FILE LOCAL DEFAULT ABS crtstuff.c
37: 00000000006008c8 0 OBJECT LOCAL DEFAULT 18 __CTOR_END__
38: 00000000004008b8 0 OBJECT LOCAL DEFAULT 17 __FRAME_END__
39: 00000000006008e0 0 OBJECT LOCAL DEFAULT 20 __JCR_END__
40: 00000000004007a0 0 FUNC LOCAL DEFAULT 13 __do_global_ctors_aux
41: 0000000000000000 0 FILE LOCAL DEFAULT ABS exe_file.c
42: 0000000000600a80 0 OBJECT LOCAL DEFAULT 23 _GLOBAL_OFFSET_TABLE_
43: 00000000006008bc 0 NOTYPE LOCAL DEFAULT 18 __init_array_end
44: 00000000006008bc 0 NOTYPE LOCAL DEFAULT 18 __init_array_start
45: 00000000006008e8 0 OBJECT LOCAL DEFAULT 21 _DYNAMIC
46: 0000000000600ad0 0 NOTYPE WEAK DEFAULT 24 data_start
47: 0000000000400700 2 FUNC GLOBAL DEFAULT 13 __libc_csu_fini
48: 0000000000400540 0 FUNC GLOBAL DEFAULT 13 _start
49: 0000000000000000 0 NOTYPE WEAK DEFAULT UND __gmon_start__
50: 0000000000000000 0 NOTYPE WEAK DEFAULT UND _Jv_RegisterClasses
51: 00000000004007d8 0 FUNC GLOBAL DEFAULT 14 _fini
52: 0000000000000000 0 FUNC GLOBAL DEFAULT UND __libc_start_main@@GLIBC_
53: 0000000000000000 0 FUNC GLOBAL DEFAULT UND system@@GLIBC_2.2.5
54: 00000000004007e8 4 OBJECT GLOBAL DEFAULT 15 _IO_stdin_used
55: 0000000000600ad0 0 NOTYPE GLOBAL DEFAULT 24 __data_start
56: 0000000000000000 0 FUNC GLOBAL DEFAULT UND sprintf@@GLIBC_2.2.5
57: 00000000004007f0 0 OBJECT GLOBAL HIDDEN 15 __dso_handle
58: 00000000006008d8 0 OBJECT GLOBAL HIDDEN 19 __DTOR_END__
59: 0000000000400710 137 FUNC GLOBAL DEFAULT 13 __libc_csu_init
60: 0000000000600ad4 0 NOTYPE GLOBAL DEFAULT ABS __bss_start
61: 0000000000000000 0 FUNC GLOBAL DEFAULT UND mkstemp@@GLIBC_2.2.5
62: 0000000000000000 0 FUNC GLOBAL DEFAULT UND srand@@GLIBC_2.2.5
63: 0000000000600ae8 0 NOTYPE GLOBAL DEFAULT ABS _end
64: 0000000000000000 0 FUNC GLOBAL DEFAULT UND rand@@GLIBC_2.2.5
65: 0000000000600ad4 0 NOTYPE GLOBAL DEFAULT ABS _edata
66: 0000000000000000 0 FUNC GLOBAL DEFAULT UND time@@GLIBC_2.2.5
67: 0000000000400624 207 FUNC GLOBAL DEFAULT 13 main
68: 00000000004004a8 0 FUNC GLOBAL DEFAULT 11 _init
readelf displays information about one or more ELF format object
files. The options control what particular information to display.
elffile... are the object files to be examined. 32-bit and 64-bit ELF
files are supported, as are archives containing ELF files.
nm exe_file lists symbols from the object table:
$ nm exe_file
0000000000600ad4 A __bss_start
000000000040056c t call_gmon_start
0000000000600ad8 b completed.6349
00000000006008c8 d __CTOR_END__
00000000006008c0 d __CTOR_LIST__
0000000000600ad0 D __data_start
0000000000600ad0 W data_start
00000000004007a0 t __do_global_ctors_aux
0000000000400590 t __do_global_dtors_aux
00000000004007f0 R __dso_handle
00000000006008d8 D __DTOR_END__
0000000000600ae0 b dtor_idx.6351
00000000006008d0 d __DTOR_LIST__
00000000006008e8 d _DYNAMIC
0000000000600ad4 A _edata
0000000000600ae8 A _end
00000000004007d8 T _fini
0000000000400600 t frame_dummy
00000000004008b8 r __FRAME_END__
0000000000600a80 d _GLOBAL_OFFSET_TABLE_
w __gmon_start__
00000000004004a8 T _init
00000000006008bc d __init_array_end
00000000006008bc d __init_array_start
00000000004007e8 R _IO_stdin_used
00000000006008e0 d __JCR_END__
00000000006008e0 d __JCR_LIST__
w _Jv_RegisterClasses
0000000000400700 T __libc_csu_fini
0000000000400710 T __libc_csu_init
U __libc_start_main@@GLIBC_2.2.5
0000000000400624 T main
U mkstemp@@GLIBC_2.2.5
U rand@@GLIBC_2.2.5
U sprintf@@GLIBC_2.2.5
U srand@@GLIBC_2.2.5
0000000000400540 T _start
U system@@GLIBC_2.2.5
U time@@GLIBC_2.2.5
nm lists the symbols from object files objfile.... If no object files
are listed as arguments, nm assumes the file a.out.
Besides disassembling the binary with objdump, a decompiler can also be used.
For decompiling, recently I did a technical challenge where I needed to decompile two small 64-bit linux binaries.
I tried to use Boomerang and Snowman. The Boomerang project seems abandoned, and I was not impressed of the limitations of both of them. Several other alternatives, either open source/freeware/old including a recent one released by Avast, only decompiled 32 bit binaries.
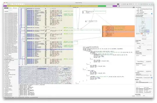
I ended up trying the demo of Hopper in MacOS (it also has a Linux version).
Hopper Disassembler, the reverse engineering tool that lets you
disassemble, decompile and debug your applications.
Hopper disassembles and decompiles either 32 or 64 bits binaries for OS/X, Linux and Windows. It is capable of tackling large binaries when licensed.
It also makes flow graphs of the functions of/program structure and variables.
It is also being actively maintained and updated. However it is commercial.
I enjoyed so much using it and the resulting output that bought a license. The license is far more affordable than hex-rays by a long shot.
In the comments of this answer, @d33tah and @Josh also mention as an open source alternatives radare2 plus the corresponding graphical interface Cutter being similar to Hopper in Linux, cannot vouch personally for it as I do not use them.
Also, as the target binary was compiled with debug info, you may get back the original name of functions and variables.
More notably, you won't ever get back the comments in the source code as they are not compiled in any way into binary executables.
Improving the quality of the output source, and the understanding of the binary will always imply some time and detective work. Decompilers only do so much of the work.
Example of Hopper output without debug info:
int EntryPoint(int arg0, int arg1, int arg2) {
rdx = arg2;
rbx = arg1;
r12 = arg0;
if (r12 <= 0x1) goto loc_100000bdf;
loc_10000093c:
r15 = *(rbx + 0x8);
if (strcmp(r15, "-l") == 0x0) goto loc_1000009c2;
loc_100000953:
if (strcmp(r15, "-s") == 0x0) goto loc_100000a45;
The Hopper graphical interface is also very usable (several functionalities expanded at the same time on this picture):

see also the related question Why are true and false so large?