Some time ago, our consultants installed two SanBox 5800V fiber switches as part of an infrastructure refresh, that sit between our HP P2000 SAN and our VMware ESXi hosts.
The switches at that time, were not stacked, and as such are not considered to be one fabric. They have to be managed separately.
I now want to stack them, so they become one fabric and are manageable under one interface.
While I have opened a support case with QLogic, they seem reluctant to really help me in this scenario and just point me to documentation, which doesn't seem to accommodate our current scenario. The consultants likewise don't seem to have the knowledge nor inclenation to assist.
My question is, as the two switches are seperate, I assume it cannot be a simple case of connecting the XPAK cables between the two. I would imagine it also requires rezoning?
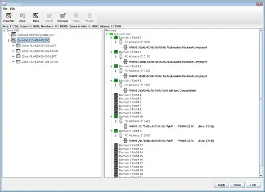
If the SAN and each host has two fiber connections each, one to each switch for multi path IO and failover, and the Zoneset (while it has the same name) has differently named zones on each switch, would I need to recreate the zoning from scratch and potentially re-cable the paths between the devices?
As you can see, the zoneset name is the same, and the port numbers on each switch included in each zone are the same, the WWN of each adapter will be different along with the zone name.
The zone names with LEFT and RIGHT, equate to the physical side of each host that the fiber HBA sits when viewing from the back (Not how I would have named them but there we go).
Would I need to take one switch offline, restore to defaults, and add to fabric then re-do zoning?

